【干货】Blender软件中动态截面&静态截面线组的实现 II 赛闻汽车设计分享





此时,模型的截面线将创建完成,值得一提的是,使用该插件创建的截面线会根据不同的轴线方向被分门别类的放置到单独的集合中,我们可以再场景集合中选择开启或关闭某个集合从而实现单独查看相关内容的需求。

怎么样,静态截面线组的创建方式是不是非常简单?!各位了解完成静态截面线组的创建方式后我们就可以继续往下深入,一起来看看如何创建动态截面吧~~~~




因为动态截面的查看需要实现一个实时交互的功能,车身模型的一部分能被看见,而另一部分则被隐藏起来,所以这里创建动态截面的方式便与上述创建静态截面曲线组的思路存在较大差异。
在这里呢,Seven给大家提供的一个思路是借助Blender的渲染模式来实现相应的功能。整体思路是:将车身以动态截面的位置进行拆分,需要被看见的部分保留车身原有的材质,而需要隐藏起来的部分,则可以对其指定一个透明材质,将其完全透明化,从而变相实现车身模型动态截面的功能。废话不多说,先上节点图


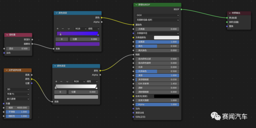
上述两张截图或许大家看起来可能有点乱,Seven在此呢简单给各位做一下解释,在常规的模型渲染中,我们一般是直接将所需要的材质直接指定给车身模型,节点图大概是这样:

当然,如果把这个效果再简单化,它还可以是这样:直接一个着色器接到材质输出节点上,如下图:

那么,为了实现动态截面的功能呢,我们需要在这个基础节点的基础上进行一定的加工和处理,我们在这里创建了一个专门的Cross Section节点组,将其与原始节点组进行组合:

节点组展开后,内部结构如下(原始文件下载地址放置在公众号中,关注微信订阅号“赛闻汽车”,并发送关键词“Blender截面线插件”可一并获取):

详细过程是:先创建一个混合着色器,将车身原始的材质与一个透明BSDF材质进行混合;然后通过系数来给车身指定材质混合程度;

需要注意的是,我们这里要借助一个空物体的位置来判定数据模型的拆分和材质混合位置,使用时,各位需要通过移动该空物体位置来实现动态截面的变化效果。详细内容各位可参考数据源文件,谢谢!
好啦,以上就是本期推文的全部内容啦,希望各位喜欢。关于与汽车内外饰造型设计相关的更多技术细节,各位可进入QQ技术交流群:491577272交流讨论!最后,您的转发支持,就是我们的前进动力,还望多多帮忙转发分享,将知识传递给更多有需要的新伙伴!再次感谢各位,我是Seven,我们下期再见!拜了个拜~~
( 注:文章内容谨代表个人观点,部分图文来源于网络,侵删!另鉴于本人水平有限,干货技术帖内容若有不妥之处,还请多多指正。各位如有需要交流或投稿的,欢迎扫码添加Seven微信,另有微信技术交流群,若有需要,请发送“交流群”至Seven邀请进入,谢谢~)
———————扫码添加Seven微信 ——————

#商务交流、文章转载、内容投稿、设计资讯#
小小心意,大大鼓励
本文章版权归 SevenDesign 所有,禁止匿名转载及个人使用,任何商业用途均需联系原作者。
举报
沪公网安备 31011502009179号
来个汽车建模的培训贴子应该大受欢迎的
专业
666
过来学艺
感谢分享
good job